Trancamento da Matrícula
por Adson
—
publicado
22/11/2022 15h37,
última modificação
22/11/2022 15h40
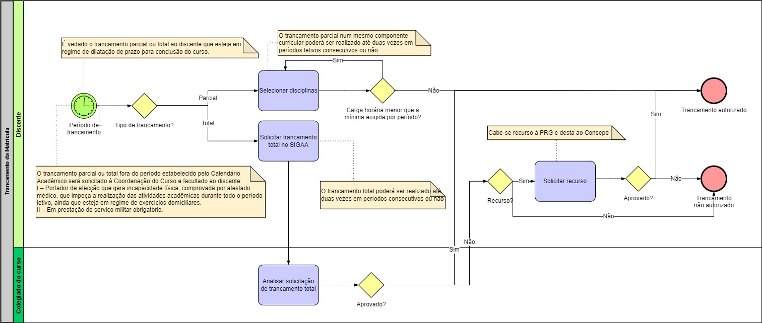
Trancamento de matrícula em componente curricular significa a desvinculação voluntária do discente do componente curricular em que se encontra matriculado [Art. 160]. O trancamento de matrícula pode ser parcial ou total [Art. 160 §1º]:
I – O trancamento parcial é a desvinculação voluntária do discente de um componente curricular em que se encontra matriculado;
II – O trancamento total é a desvinculação voluntária do discente de todos componentes curriculares em que se encontra matriculado em um período letivo.

