Você está aqui: Página Inicial > Contents > Menu > Processos Acadêmicos > Trancamento da Matrícula
conteúdo

Trancamento da Matrícula

por Adson publicado 22/11/2022 15h37, última modificação 22/11/2022 15h40

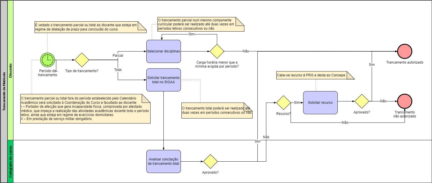
Trancamento de matrícula em componente curricular significa a desvinculação voluntária do discente do componente curricular em que se encontra matriculado [Art. 160]. O trancamento de matrícula pode ser parcial ou total [Art. 160 §1º]:

I – O trancamento parcial é a desvinculação voluntária do discente de um componente curricular em que se encontra matriculado;

II – O trancamento total é a desvinculação voluntária do discente de todos componentes curriculares em que se encontra matriculado em um período letivo.

Processo - Trancamento da Matrícula.jpg* Clique na imagem para expandir